반응형
Notice
Recent Posts
Recent Comments
Link
| 일 | 월 | 화 | 수 | 목 | 금 | 토 |
|---|---|---|---|---|---|---|
| 1 | 2 | 3 | ||||
| 4 | 5 | 6 | 7 | 8 | 9 | 10 |
| 11 | 12 | 13 | 14 | 15 | 16 | 17 |
| 18 | 19 | 20 | 21 | 22 | 23 | 24 |
| 25 | 26 | 27 | 28 | 29 | 30 | 31 |
Tags
- 이륜차
- Java
- Qt4
- Qt OpenGL
- 고속도로
- 안드로이드
- QT
- 잡담
- qt 설치
- vuejs
- 재귀함수
- 자바
- 마영전
- c언어
- 스타2
- android SAF
- 정성하
- 바이크
- 엑티브엑스
- 양평역
- 알람프로그램
- 스타크래프트2
- QTcpServer
- Qt 소켓프로그래밍
- 디자이어HD
- 오토바이
- 자료구조
- HTML
- 윈도우7
- FFI
Archives
- Today
- Total
프로그래밍과 잡담
[Android] Android Studio 소스 접기 아이콘 색깔 변경하기 본문
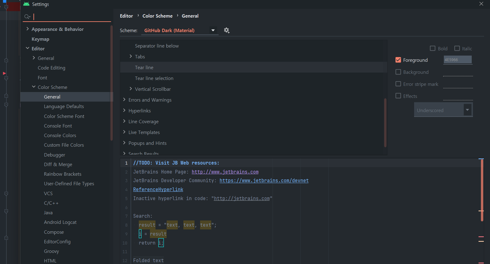
안드로이드 스튜디오 사용 중에 나는 어두운 테마로 쓰고 있는데, 소스 접는 아이콘

이 졸라 안보여서 찾아봤다.
다행이 금방 나오더라구. 그래서 나중을 위해서 해당 페이지 링크와 내용을 적어둔다.
Setting 창에서 Tear Line 을 검색해서 색을 바꾸면 됨

반응형
'프로그래밍 > 안드로이드' 카테고리의 다른 글
| [안드로이드] 상태표시줄과 네비게이션바 없애는 법 (0) | 2024.06.16 |
|---|---|
| 항상 그렇지만 안드로이드 빌드 툴은 진짜 거지 같아. (0) | 2023.04.30 |
| [안드로이드] Screen Off 이벤트 관련 (0) | 2021.09.12 |
| [안드로이드] DocumentFile 은 느리다. (3) | 2021.08.29 |
| [안드로이드] 거지같은 개발툴 (2) | 2021.05.20 |
Comments